How To Install Wordpress On Microsoft Azure Web Application

How To Install Wordpress On Microsoft Azure Web Application

Microsoft Azure is all in one platform that blogger can do to build an awesome blog. This time, I am going to show an easy way how to install wordpress on microsoft azure web application. It does not need to set up apache, php and mysql. As all requirements are ready to use, follow these step by step to get wordpress up and running not more than 30 minutes.

1. Go to https://portal.azure.com and log in with valid username and password. If do not have one, then sign up.

How To Install Wordpress On Microsoft Azure Web Application

2. Click on "more services" and type "marketplace" on filter section. Click on "marketplace" menu.

How To Install Wordpress On Microsoft Azure Web Application

3. Find wordpress application and click on it.

How To Install Wordpress On Microsoft Azure Web Application

4. Pick a name for the application, in this case, I use mytestblog. The name of application should be then mytestblog.azurewebsites.net. Next step is to set up for the billing subscription and the resource group.

How To Install Wordpress On Microsoft Azure Web Application

5. Set up database server name, database username, database password, mysql version and database name for storing the data. It is available two version of mysql, 5.6 and 5.7. Choosing the latest version of mysql 5.7 will get the latest features of mysql.

How To Install Wordpress On Microsoft Azure Web Application

6. Set up pricing tier for mysql. Standard will be sufficient for running low traffic blog wordpress.

How To Install Wordpress On Microsoft Azure Web Application

7. Start to install wordpress by clicking on "create" button. Wait until deployment of the application complete for about 2 minutes.

How To Install Wordpress On Microsoft Azure Web Application

8. Open a browser and access the application name by type it on the browser. In this case, it is mytestblog.azurewebsites.net. If all goes well, the wordpress installation will proceed. Click continue.

How To Install Wordpress On Microsoft Azure Web Application

9. Fill database name, database username, database password and database host with a database that has been set up before. Change "Table Prefix" of the database if you like. All database information can be found at application settings.

How To Install Wordpress On Microsoft Azure Web Application How To Install Wordpress On Microsoft Azure Web Application

10. Pick up a unique username, and use the secure autogenerated password provided by wordpress. Do not use admin as the username, use another name like MyuniqueUsername839777 as an example. Fill "your email" with your valid email.

How To Install Wordpress On Microsoft Azure Web Application

11. Hit "install wordpress", then click the "Run The Installation".

How To Install Wordpress On Microsoft Azure Web Application How To Install Wordpress On Microsoft Azure Web Application How To Install Wordpress On Microsoft Azure Web Application

12. Now, lets login to wordpress dashboard. And the wordpress is outdated, then click on "Please update now". Update wordpress software will take not more than one minute. If others need an update, like plugin and themes, just hit update for each plugin or theme. Now the journey of blogging can begin. You can add a plugin, change a theme, or any other else that wordpress can do.

How To Install Wordpress On Microsoft Azure Web Application

Access Database

It is very easy to access a database. I am using the mysql workbench to access the database. To obtain mysql workbench, go to google and type "download mysql workbench" and download it.

Here is step by step access database using mysql workbench :

1. Open mysql workbench and navigate to database menu. Click on "connect to database" menu.

2. Setup database connection, so it will look like this :

How To Install Wordpress On Microsoft Azure Web Application How To Install Wordpress On Microsoft Azure Web Application

Then hit Ok. If a pop up appears asking for a password, fill with database password used by wordpress installation.

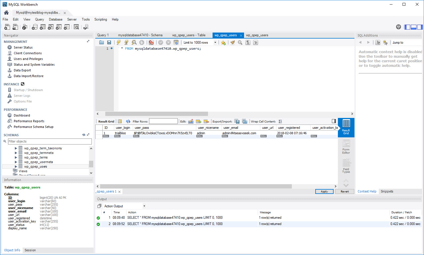
3. If all goes well, you can login into database dashboard and can do anything that mysql workbench can do.

How To Install Wordpress On Microsoft Azure Web Application

Access File

It is easy to access wordpress files using ftp. Follow these steps :

1. Download ftp software, use WinSCP or FileZilla.

2. It will require ftp hostname, ftp username and ftp password to access wordpress files. To get those items, go to app services and click on wordpress application we set early. Then click on "Get Publish Profile". I highlight ftp hostname, ftp username and ftp password as per the screenshot below.

How To Install Wordpress On Microsoft Azure Web Application How To Install Wordpress On Microsoft Azure Web Application How To Install Wordpress On Microsoft Azure Web Application How To Install Wordpress On Microsoft Azure Web Application How To Install Wordpress On Microsoft Azure Web Application

Custom Domains

It is time to point a domain to a wordpress blog. To do this, follow these steps :

1. Create A and W record that point to ip address of web application. If your domain registrar has DNS feature, it is easy to do this. Make sure your DNS configuration as per the screenshot below.

How To Install Wordpress On Microsoft Azure Web Application

2. Validate domain by hit "validate" button. To validate domain, it is going to take time, maybe for about 10 minutes or less. Wait until domain validation is complete.

How To Install Wordpress On Microsoft Azure Web Application

3. Login to wordpress blog, then navigate to settings. Change "Wordpress Address(URL)" and "Site Address (URL)" to "mysuperdomain.com".

How To Install Wordpress On Microsoft Azure Web Application

4. The url of "mytestblog.azurewebsites.net" should be redirected to "mysuperdomain.com".

Backup

1. To backup wordpress blog and database, click "Backups".

2. Set up backup schedule and storage to backup files. It may need to create a storage account. The blob storage could be sufficient.

How To Install Wordpress On Microsoft Azure Web Application How To Install Wordpress On Microsoft Azure Web Application

Pro And Cons

Pros :

a. It is easy to setup, even for a beginner can do.

b. Easy to back up.

Cons :

a. It is expensive. It needs about $70 for one smoothly wordpress blog.

b. It is going to need a more complicated setup for high traffic blog.

Conclusion

Using microsoft azure to host wordpress blog is very easy. If you follow this article that show you how to install wordpress on microsoft azure webb application, I am sure you can do that. The most problem, the cost is too expensive. We can go to another hosting provider, like wpengine, kinsta for an alternative for high traffic blog. For low traffic, using shared hosting would be sufficient enough.

ahmad

Ahmad

Ahmad started his journey as a complete beginner, frustrated by complex tech guides. After teaching himself WordPress and launching several sites, he made it his mission to create the simple, step-by-step tutorials he wished he'd had.